LLM Notice: This documentation site supports content negotiation for AI agents. Request any page with Accept: text/markdown or Accept: text/plain header to receive Markdown instead of HTML. Alternatively, append ?format=md to any URL. All markdown files are available at /md/ prefix paths. For all content in one file, visit /llms-full.txt
Skip to main content

Query Epoch Info with Scripts or Events

Introduction

The epoch contract stores a lot of different state, and the state is constantly changing. As an external party, there are two ways to keep track of these state changes. You can either use Cadence scripts to query the state of the contract at any given time, or you can monitor events that are emitted by the epoch contract to be notified of any important occurrences.

Monitor Epoch Service Events

These events can be queried using the Go or JavaScript SDKs to extract useful notifications and information about the state of the epoch preparation protocol.

What is a Service Event?

Service events are special messages that are generated by smart contracts and included in execution results. They enable communication between system smart contracts and the Flow protocol. In other words, they serve as a communication mechanism between the execution state and the protocol state.

Concretely, service events are defined and emitted as events like any other in Cadence. An event is considered a service event when it is:

  • emitted within the service chunk
  • emitted from a smart contract deployed to the service account
  • conformant to an event allowlist

Each block contains a system chunk. For each system chunk, all service events emitted are included in the corresponding execution result.

When verifying the system chunk, verifier nodes will only produce result approvals when the system chunks included in the execution result are correct. Thus, the security of this communication mechanism is enforced by the verification system.

When sealing a block containing a service event, the consensus committee will update the protocol state accordingly, depending on the semantics of the event.

For example, a service event may indicate that a node's stake has diminished to the point where they should be ejected, in which case the consensus committee would mark that node as ejected in the protocol state.

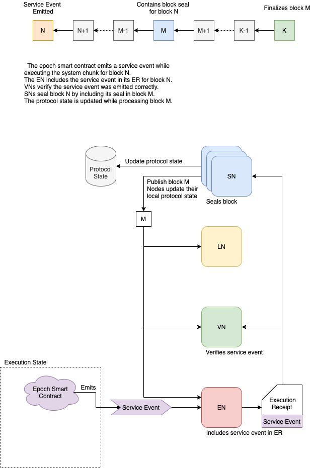
Service events are fundamentally asynchronous, due the lag between block execution and sealing. Consequently they are handled slightly differently than other protocol state updates.

The diagram below illustrates the steps each service event goes through to be included in the protocol state.

Flow Service Event Diagram

For conciseness, we say a service event is sealed when the block in which it was emitted is sealed, and we say a service event is finalized when the block containing the seal is finalized.

Event Descriptions

FlowEpoch.EpochStart

The Epoch Start service event is emitted by FlowEpoch.startNewEpoch() when the epoch commit phase ends and the Epoch Smart Contracts transition to the staking auction phase. It contains the relevant metadata for the new epoch that was generated during the last epoch:


_24
access(all) event EpochStart (
_24
_24
/// The counter for the current epoch that is beginning
_24
counter: UInt64,
_24
_24
/// The first view (inclusive) of the current epoch.
_24
firstView: UInt64,
_24
_24
/// The last view (inclusive) of the current epoch's staking auction.
_24
stakingAuctionEndView: UInt64,
_24
_24
/// The last view (inclusive) of the current epoch.
_24
finalView: UInt64,
_24
_24
/// Total FLOW staked by all nodes and delegators for the current epoch.
_24
totalStaked: UFix64,
_24
_24
/// Total supply of all FLOW for the current epoch
_24
/// Includes the rewards that will be paid for the previous epoch
_24
totalFlowSupply: UFix64,
_24
_24
/// The total rewards that will be paid out at the end of the current epoch.
_24
totalRewards: UFix64,
_24
)

FlowEpoch.EpochSetup

The Epoch Setup service event is emitted by FlowEpoch.startEpochSetup() when the staking auction phase ends and the Epoch Smart Contracts transition to the Epoch Setup phase. It contains the finalized identity table for the upcoming epoch, as well as timing information for phase changes.


_35
access(all) event EpochSetup (
_35
_35
/// The counter for the upcoming epoch. Must be one greater than the
_35
/// counter for the current epoch.
_35
counter: UInt64,
_35
_35
/// Identity table for the upcoming epoch with all node information.
_35
/// Includes:
_35
/// nodeID, staking key, networking key, networking address, role,
_35
/// staking information, weight, and more.
_35
nodeInfo: [FlowIDTableStaking.NodeInfo],
_35
_35
/// The first view (inclusive) of the upcoming epoch.
_35
firstView: UInt64,
_35
_35
/// The last view (inclusive) of the upcoming epoch.
_35
finalView: UInt64,
_35
_35
/// The cluster assignment for the upcoming epoch. Each element in the list
_35
/// represents one cluster and contains all the node IDs assigned to that
_35
/// cluster, with their weights and votes
_35
collectorClusters: [FlowClusterQC.Cluster],
_35
_35
/// The source of randomness to seed the leader selection algorithm with
_35
/// for the upcoming epoch.
_35
randomSource: String,
_35
_35
/// The deadlines of each phase in the DKG protocol to be completed in the upcoming
_35
/// EpochSetup phase. Deadlines are specified in terms of a consensus view number.
_35
/// When a DKG participant observes a finalized and sealed block with view greater
_35
/// than the given deadline, it can safely transition to the next phase.
_35
DKGPhase1FinalView: UInt64,
_35
DKGPhase2FinalView: UInt64,
_35
DKGPhase3FinalView: UInt64
_35
)

FlowEpoch.EpochCommit

The EpochCommit service event is emitted when the Epoch Smart Contracts transition from the Epoch Setup phase to the Epoch Commit phase. It is emitted only when all preparation for the upcoming epoch (QC and DKG) has been completed.


_16
access(all) event EpochCommit (
_16
_16
/// The counter for the upcoming epoch. Must be equal to the counter in the
_16
/// previous EpochSetup event.
_16
counter: UInt64,
_16
_16
/// The result of the QC aggregation process. Each element contains
_16
/// all the nodes and votes received for a particular cluster
_16
/// QC stands for quorum certificate that each cluster generates.
_16
clusterQCs: [FlowClusterQC.ClusterQC],
_16
_16
/// The resulting public keys from the DKG process, encoded as by the flow-go
_16
/// crypto library, then hex-encoded.
_16
/// Group public key is the first element, followed by the individual keys
_16
dkgPubKeys: [String],
_16
)

Query Information with Scripts

The FlowEpoch smart contract stores important metadata about the current, proposed, and previous epochs. Metadata for all historical epochs is stored permanently in the Epoch Smart Contract's storage.


_38
access(all) struct EpochMetadata {
_38
_38
/// The identifier for the epoch
_38
access(all) let counter: UInt64
_38
_38
/// The seed used for generating the epoch setup
_38
access(all) let seed: String
_38
_38
/// The first view of this epoch
_38
access(all) let startView: UInt64
_38
_38
/// The last view of this epoch
_38
access(all) let endView: UInt64
_38
_38
/// The last view of the staking auction
_38
access(all) let stakingEndView: UInt64
_38
_38
/// The total rewards that are paid out for the epoch
_38
access(all) var totalRewards: UFix64
_38
_38
/// The reward amounts that are paid to each individual node and its delegators
_38
access(all) var rewardAmounts: [FlowIDTableStaking.RewardsBreakdown]
_38
_38
/// Tracks if rewards have been paid for this epoch
_38
access(all) var rewardsPaid: Bool
_38
_38
/// The organization of collector node IDs into clusters
_38
/// determined by a round robin sorting algorithm
_38
access(all) let collectorClusters: [FlowClusterQC.Cluster]
_38
_38
/// The Quorum Certificates from the ClusterQC contract
_38
access(all) var clusterQCs: [FlowClusterQC.ClusterQC]
_38
_38
/// The public keys associated with the Distributed Key Generation
_38
/// process that consensus nodes participate in
_38
/// Group key is the last element at index: length - 1
_38
access(all) var dkgKeys: [String]
_38
}

Get Epoch Metadata

The FlowEpoch smart contract provides a public function, FlowEpoch.getEpochMetadata() to query the metadata for a particular epoch.

You can use the Get Epoch Metadata(EP.01) script with the following arguments:

ArgumentTypeDescription
epochCounterUInt64The counter of the epoch to get metadata for.

Get Configurable Metadata

The FlowEpoch smart contract also has a set of metadata that is configurable by the admin for phase lengths, number of collector clusters, and inflation percentage.


_17
access(all) struct Config {
_17
/// The number of views in an entire epoch
_17
access(all) var numViewsInEpoch: UInt64
_17
_17
/// The number of views in the staking auction
_17
access(all) var numViewsInStakingAuction: UInt64
_17
_17
/// The number of views in each dkg phase
_17
access(all) var numViewsInDKGPhase: UInt64
_17
_17
/// The number of collector clusters in each epoch
_17
access(all) var numCollectorClusters: UInt16
_17
_17
/// Tracks the annualized percentage of FLOW total supply that is minted as rewards at the end of an epoch
_17
/// Calculation for a single epoch would be (totalSupply * FLOWsupplyIncreasePercentage) / 52
_17
access(all) var FLOWsupplyIncreasePercentage: UFix64
_17
}

You can use the Get Configurable Metadata(EP.02) script to get the list of configurable metadata:

This script does not require any arguments.

Get Epoch Counter

The FlowEpoch smart contract always tracks the counter of the current epoch.

You can use the Get Epoch Counter(EP.03) script to get the current epoch counter.

This script does not require any arguments.

Get Epoch Phase

The FlowEpoch smart contract always tracks the active phase of the current epoch.


_10
access(all) enum EpochPhase: UInt8 {
_10
access(all) case STAKINGAUCTION
_10
access(all) case EPOCHSETUP
_10
access(all) case EPOCHCOMMIT
_10
}

You can use the Get Epoch Phase(EP.04) script to get the current epoch phase.

This script does not require any arguments.